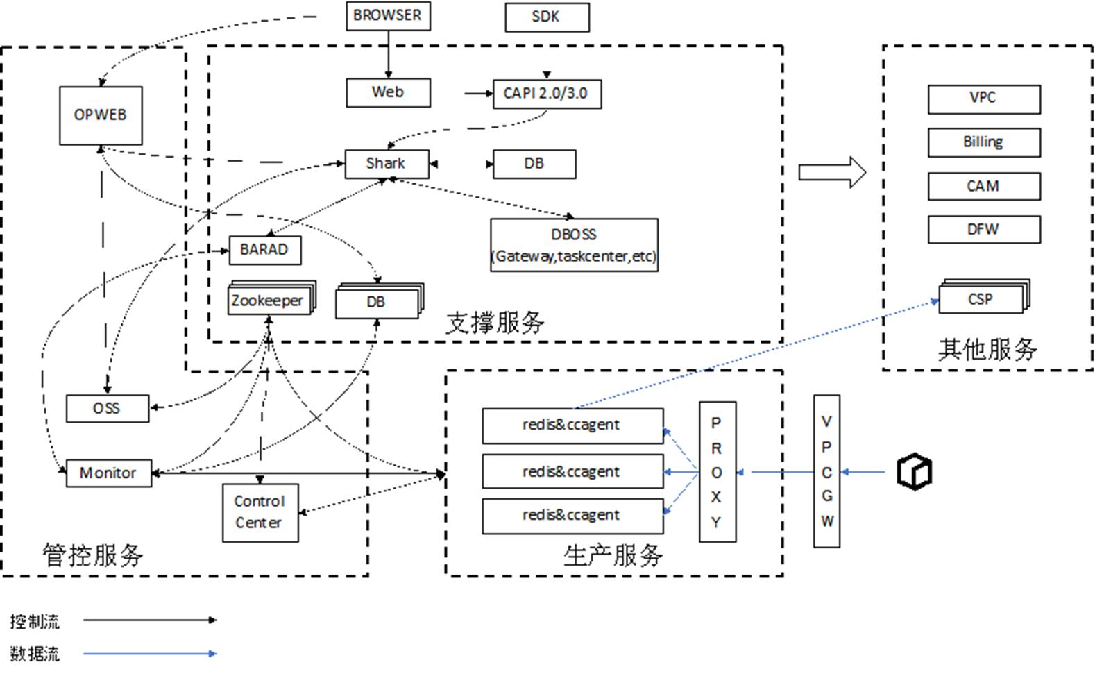
产品架构
最近更新时间: 2025-10-11 18:10:00

| 组件名称 | 组件功能 | 监听端口 |
|---|---|---|
| Control Center | 1、管理集群proxy和cache机器的上下架; 2、实例的增删改查等功能; 3、异步管理管控任务的处理流程; |
6000 |
| Monitor | 1、拨测所有实例的interface进程和redis进程; 2、当发现interface或redis-server进程故障时,调用管控接口进行处理; 3、收集agent上报的监控数据,并上报都barad |
55100 |
| Ccagent | 1. 接收standby_cc的管理命令,在机器上启动所需interface或redis-server进程,并将进程信息返回给standby_cc。 1. 在proxy或cache节点上收集监控所需数据。 |
5000 |
| Shark | 1. 协调Credis管控和其他系统(如 VPCGW等)的资源管理。 1. 处理CAPI发送的请求,并调用其他系统的接口,实现具体功能。 |
29090 |
| Opweb、web | 提供前端服务,方便用户对redis集群的管理,opweb为运营端,web 为租户端; |
80 |