五分钟创建伸缩方案
最近更新时间: 2025-10-11 18:10:00
创建完整的弹性伸缩方案,您需要通过以下3步来完成:

说明: 以下示例中操作使用的控制台方式。
创建启动配置
启动配置定义了用于弹性伸缩的 CVM 实例的配置信息,包括 CVM 的镜像、存储、网络、安全组、登录方式和其他配置信息。
说明: 创建启动配置服务完全免费,请放心创建。
- 登录 弹性伸缩控制台。
- 在左侧导航栏中,单击启动配置,进入启动配置管理页面。
选择区域
- 选择启动配置的区域 区域的选择限制了可以手动添加的实例和可以绑定的负载均衡。例如,如果启动配置的区域选择了广州,那么伸缩组里自动添加的就是广州的实例。在区域为广州的伸缩组里,将不能手动添加上海、北京、中国香港、多伦多等其他区域的实例,也不能绑定上海、北京、中国香港、多伦多等其他区域的负载均衡。
- 单击新建,在弹出页面填写启动配置基本信息。
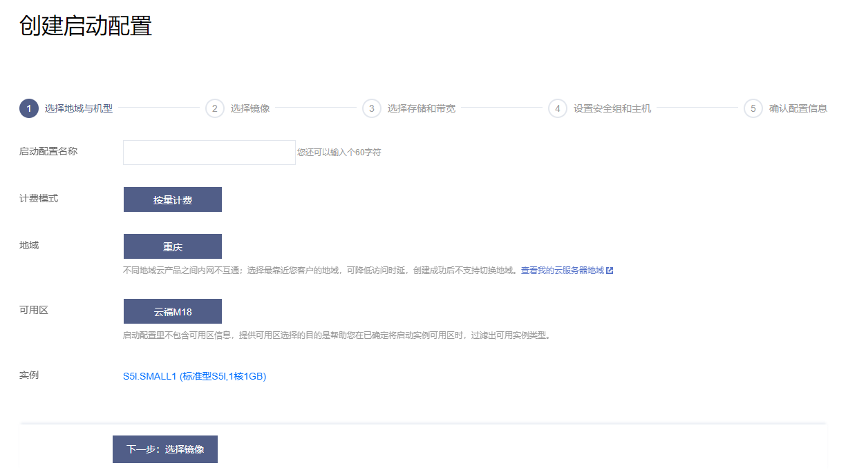
选择地域与机型
在“1.选择地域与机型”页面中,填写启动配置名称,选择可用区,选择实例。

- 命名配置名称。
- 选择和伸缩组想要绑定的实例同样的机型。
选择镜像
创建启动配置可使用公共镜像或自定义镜像。 此处建议使用已经部署好环境的自定义镜像。原因如下:
- 如果您选择的是公共镜像,那么伸缩出来的实例是干净的 OS,仍需要手动部署应用环境。
- 而如果选择的是自定义镜像,通过对已经部署好环境的 CVM 实例制作镜像,然后使用该镜像批量创建 CVM 实例, CVM 实例创建成功之后便具有和之前 CVM 实例一致的软件环境,以此可以达到批量部署的目的。
绑定 “伸缩组想要绑定的实例” 的镜像。制作 “伸缩组想要绑定的实例” 镜像可参见 创建自定义镜像。

选择存储和带宽
在“3.选择存储和带宽”页面中,设置磁盘和网络。

注意: 如果系统盘选择了云硬盘,那么数据盘就可以选择数据盘快照。
对于有大量数据的用户而言,会经常使用数据盘来存储数据。当数据盘 A 创建了快照文件,用户可使用该快照文件,快速克隆多块磁盘,达到快速部署服务器的目的。
在弹性伸缩自动添加新的云服务器实例时,如果启动配置数据盘指定了数据盘快照,云硬盘可以支持启动云服务器实例后自动挂载包含设定数据的数据盘,满足数据自动拷贝的需求。
若启动配置中指定数据盘快照,则需保证数据盘能被正确自动挂载,伸缩组方可成功自动扩容。您需要在设置弹性伸缩前对制作数据盘快照的原实例进行一些操作,才可以支持启动新的云服务器实例时自动挂载数据盘。具体方法请参见:使用自定义镜像及数据盘快照启动新实例时自动挂载数据盘的方法。
说明: 弹性伸缩服务免费,新增的服务器、硬盘和网络将根据 CVM 实例、硬盘和网络按量收费,该页面将根据您的设置显示价格。
设置信息
- 在“4.设置安全组和主机”页面中,选择登录方式、安全组。通过弹性伸缩服务新增的 CVM 实例默认免费享受云安全和云监控服务。

- 完成配置后,此条目将显示在页面的启动配置列表中。

创建伸缩组
伸缩组是遵循相同规则、面向同一场景的云服务器实例的集合。
- 登录弹性伸缩控制台。
- 在左侧导航栏中,单击伸缩组,进入伸缩组管理页面。
新建伸缩组
- 单击新建,在弹出页面填写伸缩组基本信息。其中
为必填项。

- 伸缩组的当前 CVM 实例数将维持在最小伸缩数与最大伸缩数之间。
- 起始实例数定义了伸缩组一开始 CVM 实例的数量。
- 若当前 CVM 实例数小于最小伸缩数,弹性伸缩服务将自动添加实例,使其等于最小伸缩数。
- 若当前 CVM 实例数大于最大伸缩数,弹性伸缩服务将自动减少实例,使其等于最大伸缩数。
- 选择已有的启动配置,您也可以新建启动配置。
- 选择网络、可用区、移出策略。
- (可选)选择关联已有负载均衡策略或新建负载均衡。
- 伸缩组的当前 CVM 实例数将维持在最小伸缩数与最大伸缩数之间。
- 配置完成后,此条目将显示在页面的伸缩组列表中。

添加实例(可选)
在实例列表添加进我们要绑定的实例。完成配置后,此条目将显示在页面的启动配置列表中,示例如下:
说明: 如果在此处您遇到无法添加实例或者无法移出实例的情况,请检查您设置的最大伸缩数和最小伸缩数。
创建伸缩策略
弹性伸缩组根据伸缩策略进行云服务器数量的增减:
- 创建定时任务,用于定时执行伸缩活动,您还可设置是否周期性执行。
- 创建告警触发策略,根据云监控指标(如 CPU、内存使用率等)情况执行伸缩活动。
创建定时任务
如果您的负载变化情况是可以预知的,那么您可以设置定时任务,对您的设备扩展活动进行规划,您可以使用此功能定时及周期性地自动增加或减少 CVM 实例,从而灵活应对业务负载变化,提高设备利用率,节省部署和实例成本。
- 在“伸缩组”页面单击伸缩组,进入伸缩组管理页面。
- 选择定时任务选项卡,单击新建。
- 在新建页面指定定时任务名称、执行时间和执行活动等信息。

- 完成设置后,该定时任务将显示在页面的列表中。示例如下:

创建告警触发策略
如果您希望根据 CVM 指标情况调整业务部署,那么您可以自定义告警触发策略,当业务负载使得指标到达阈值时,该策略将帮助您自动增加或减少 CVM 实例数量,从而灵活应对业务负载变化,提高设备利用率,节省部署和实例成本。
说明:
- 伸缩组建立时均会默认建立一条 ping 不可达告警触发策略,以替换不健康子机。
- 在使用告警触发策略之前,需要在 CVM 的镜像里安装新版本的云监控 Agent。安装方法参见 安装监控组件。
- 在“伸缩组”页面单击伸缩组 ID,进入伸缩组管理页面。

- 选择告警触发策略选项卡,单击新建。
- 在新建页面设置告警策略,基于云监控性能指标(如 CPU、内存、带宽等),自动为伸缩组增加或减少指定台数或指定百分比的 CVM 实例。
您还可通过复制策略(选填),直接复制已有伸缩组的已有策略到当前伸缩组。

- 完成设置后,该告警触发策略将显示在页面的列表中。


为必填项。





