查看审计会话
步骤1:在审计会话页面,可查看会话记录,对会话状态及相信信息进行查看。并可通过时间筛选或通过高级筛选进行特定信息的查询。
操作流程
Saas数据库审计操作流程如下。
同步数据资产
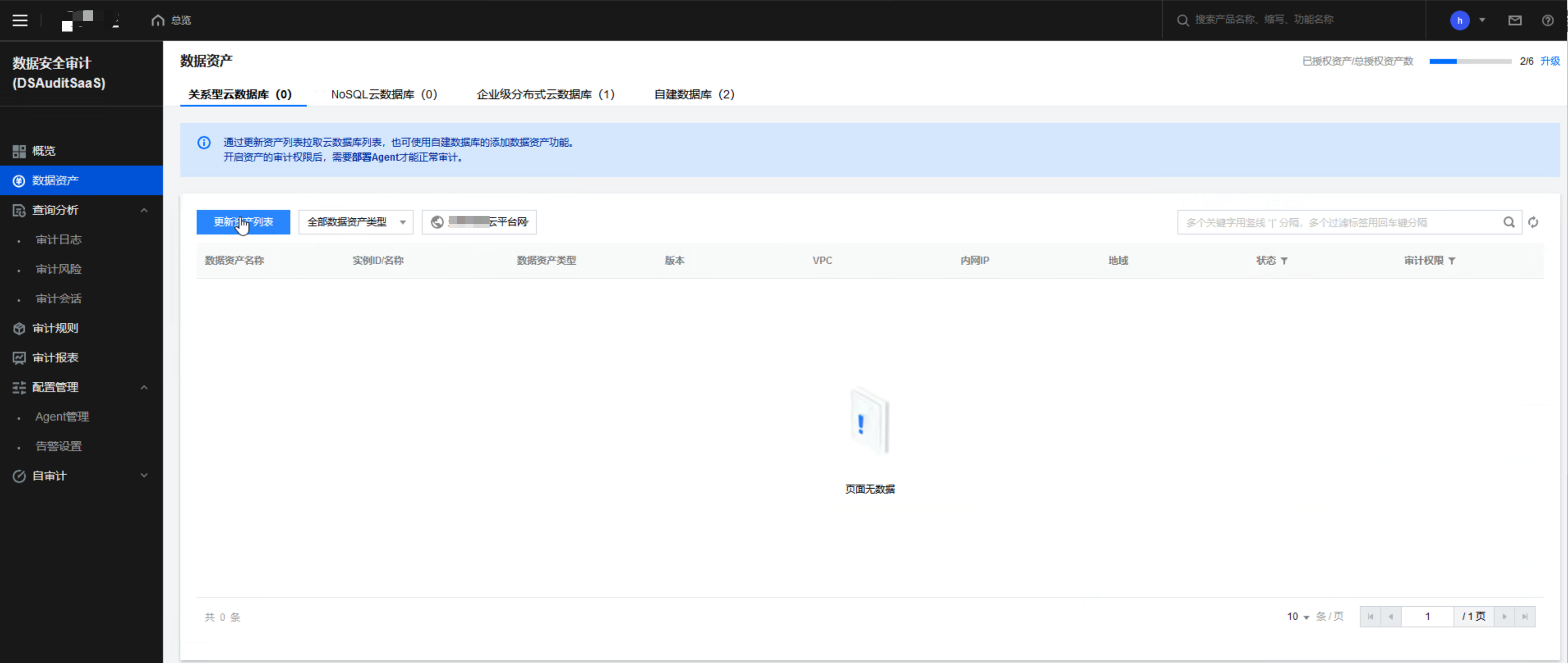
步骤1:进入数据安全审计服务之后,单击侧边栏的数据资产,进入数据资产页面。
步骤2:通过单击更新资产列表拉取云数据库列表,也可使用自建数据库的添加数据资产功能。

步骤3:添加数据库后,可通过单击对应数据库后面的
,开启审计权限,允许数据安全审计采集其日志进行安全分析。
部署Agent
步骤1:完成资产添加,并开启审计权限后,进入 Agent 管理 > Agent 部署 页面。
步骤2:在 Agent 部署页面,下载对应的 Agent,进行部署。
安装Agent(Linux版本)
Linux主机需在部署 Agent 之前,安装 python2。
步骤1:将Agent安装包 dsaagent_innernet_linux _xxx.zip 上传到需要安装的机器上,如 /data。
步骤2:使用 unzip dsaagent_innernet_xxx.zip 命令进行解压,得到 /data/CapAgent 目录。
步骤3:执行 cd CapAgent/bin,再执行./start.sh,结果如下。
步骤4:在命令行,执行 netstat-ano | grep 7000 如下图即确认连接成功。
安装Agent(Windows版本)
数据安全审计 Agent Windows 版本只支持 Windows vista/2008 及以上版本。
步骤1:下载 Windows 版本 Agent 后,解压到安装目录。
步骤2:进入 CapAgent下的 bin 目录,执行 start.bat。
步骤3:执行成功后,Console 显示结果如下图所示。同时,可以在任务管理器中,看到CapAgentForWin.exe 进程。
步骤4:检查 CapAgentForWin 是否成功启动并连接审计服务成功,在任务管理器中确认CapAgentForWin 进程已运行。
步骤5:在 cmd 控制台,执行 netstat -ano | findstr 7000,如下图即确认连接成功。
验证Agent连接
步骤1:Agent 部署完成后,单击 Agent 列表,切换至 Agent 列表页面,验证 Agent 状态是否正常。
配置审计规则
步骤1:在 审计规则 > 规则列表页面,可查看系统中的审计规则。
步骤2:若内置规则无法满足您的特定需要,您可以单击新建创建自定义规则,规则可分为:黑名单和白名单规则。
步骤3:删除规则,只能删除自建的规则,内置规则不能被删除。
步骤4:规则启用:单击规则启用,进入规则启用页面,选择数据资产,为不同资产启用需要的审计规则。
查看审计风险
步骤1:在审计风险页面,可查看发现的数据安全风险,安全管理人员可根据风险提示,判断是否需要采取进一步措施。并可通过时间筛选或通过高级筛选进行特定信息的查询。
创建审计报表
步骤1:在审计报表中创建报表任务生成审计报表,获得周期性的审计报表,了解整体的数据库审计风险状态。

步骤2:在审计报告的报表列表中预览或者下载生成的审计报表。