客户端管理

最近更新时间: 2026-03-13 09:03:00

功能介绍

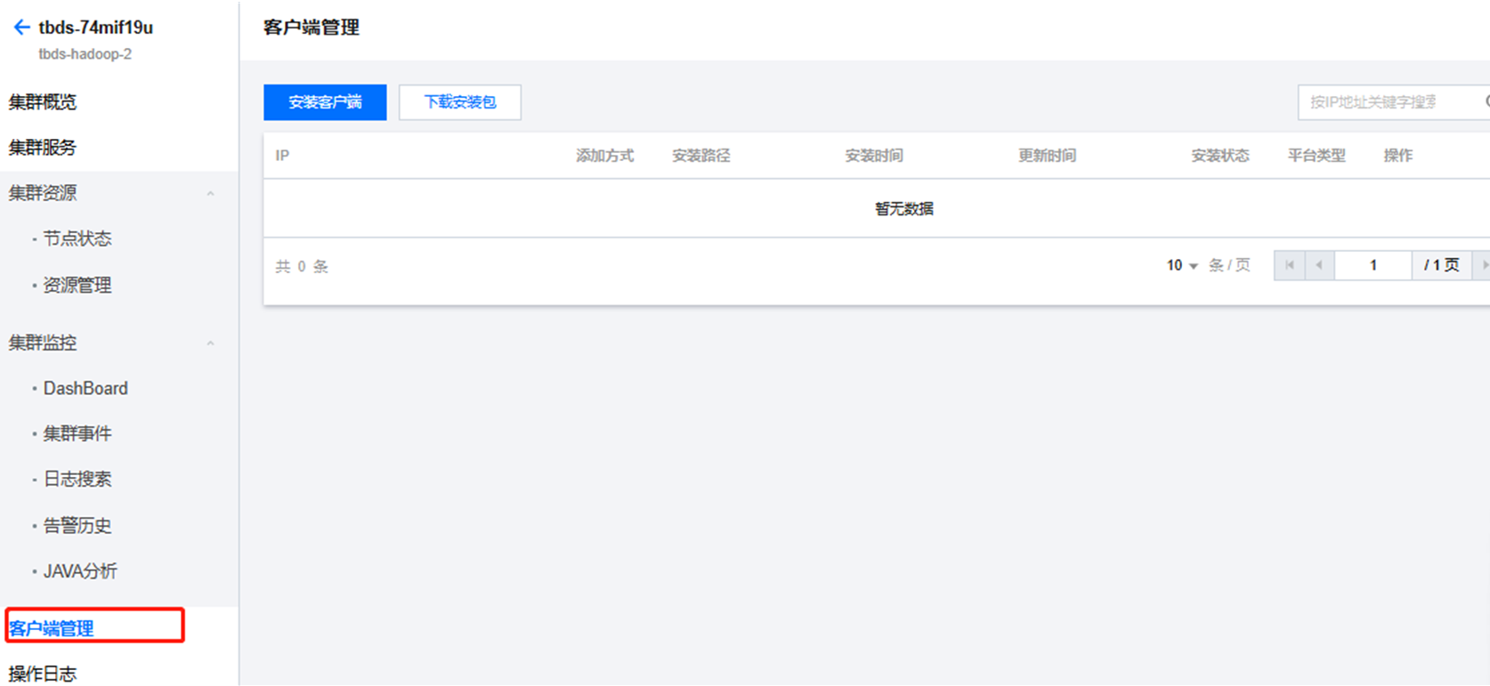
客户端管理提供了集群外部的远程客户端安装信息,包括 IP、添加方式、安装路径、安装时间、更新时间、安装状态、平台类型信息,同时支持集群内安装包的下载和集群外客户端的安装。

操作步骤

  1. 登录 TBDS Manager 管理平台,在集群列表中单击对应的集群 ID/名称进入集群详情页。
  2. 单击左侧客户端管理,即可进入客户端管理页。

    下载安装包:可手动下载集群内客户端安装包,下载节点、路径、客户端服务支持可配置,同时也支持仅下载客户端配置。

    安装客户端:输入节点 IP、端口、用户名、密码等信息,安装远程客户端。